操作動画:2つのフォルダを比較
操作手順:フォルダの内容を比較
STEP
ファイルメニュー:フォルダの比較
メニューバーの [ファイル] をクリックして、[フォルダの比較] をクリック。

STEP
比較元フォルダの選択
をクリックして、「フォルダーの参照」ウィンドウでオリジナルフォルダ(比較元)を選択して [OK] をクリック。

STEP
比較先フォルダの選択
をクリックして、「フォルダーの参照」ウィンドウで比較したいフォルダを選択して [OK] をクリック。
STEP
フォルダ比較オプション
[比較オプション] タブをクリックして、「オリジナルフォルダにのみ存在するファイルを表示」と 「修正フォルダにのみ存在するファイルを表示」にチェックを入れる。

STEP
比較開始
[フォルダの比較] タブに移動後、
をクリックして比較を開始。
STEP
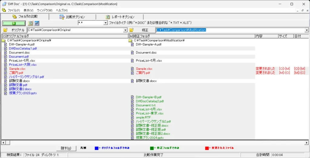
フォルダの比較結果
下図のようにフォルダの内容の比較結果が表示されます。

あわせて読みたい


Diff DocでWord文書を比較する方法
2つの Word文書を比較して、差異(違い)を検出する方法を教えてください。 比較元の「オリジナル文書ファイル」と「比較対象の修正文書ファイル」を Diff Doc で読み込…
